- Отрасли
- Решения
- Клиенты и проекты
- Платформы
- О компании
- Услуги




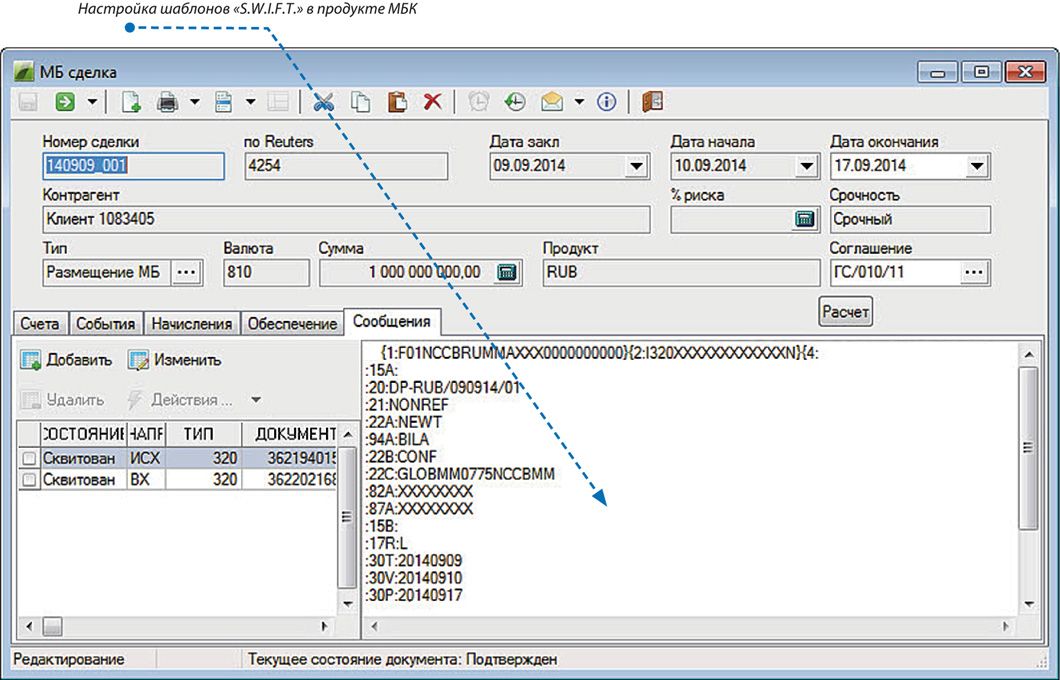
Подсистема «Межбанковские кредиты» (МБК) предназначена для автоматизации всего спектра задач, связанных с договорами межбанковского кредитования.
Функционал модуля:


Компания «ПрограмБанк» представляет доработки согласно Указанию Банка России 7047-У Компания «ПрограмБанк» обеспечила своим заказчикам миграцию на формат SWIFT MX «ПрограмБанк» на ВБА-2025: три доклада, импортозамещение и практические решения для банков |
| 1989-2025 © ПрограмБанк тел.: +7(495) 651-84-84 info@programbank.ru |
Мы в соцсетях: |
![]() |
![]() |
![]() |
Карта сайта |
| Политика по обработке персональных данных | |||||